Studio Benutzerhandbuch / Version 2506.0
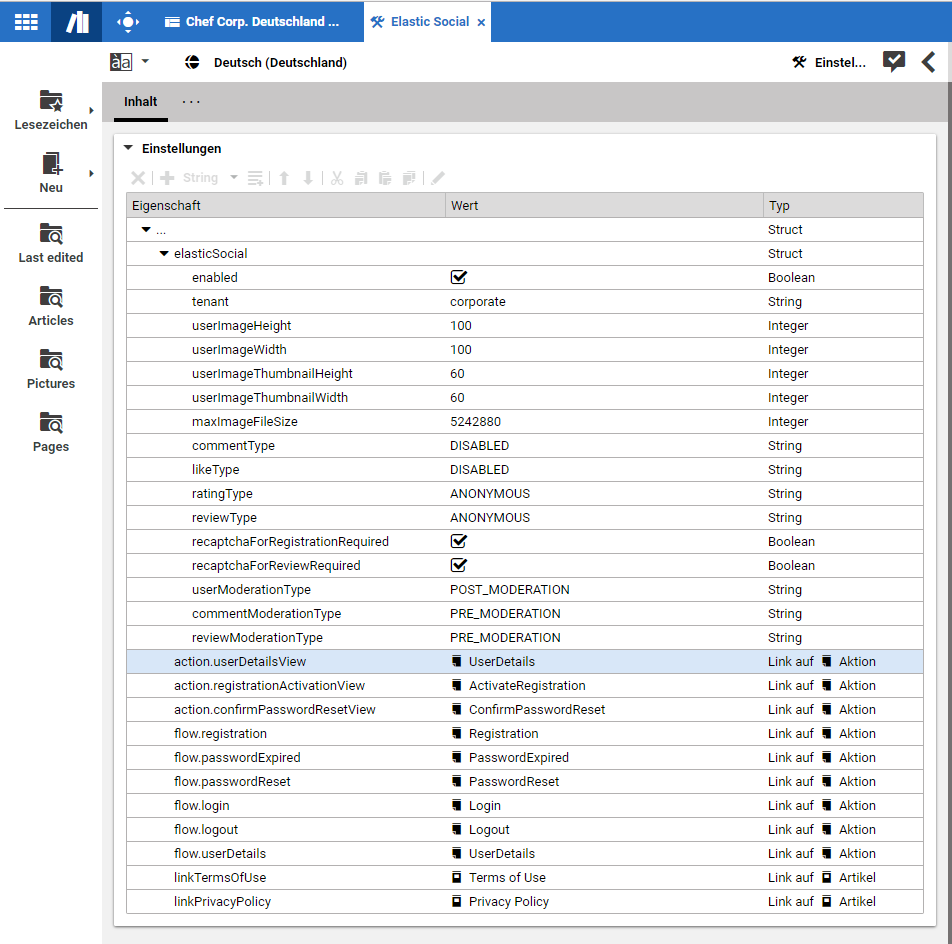
Table Of ContentsSie können das Verhalten von Elastic Social detailliert konfigurieren. Dafür können Sie Einstellungs-Inhalte mit Struct-Properties verwenden. Sie können zum Beispiel einstellen, in welchen Teilen der Website Vormoderation und in welchen Nachmoderation gilt oder "Liken" ausschalten. Sie finden eine komplette Liste der Einstellungen im Elastic Social Kapitel des [Blueprint Developer Manual].
Öffnen Sie den Seite-Inhalt, für den Sie die Einstellungen ändern wollen.
Öffnen Sie die Einstellungen-Registerkarte des Formulars und scrollen Sie zum Verlinkte Einstellungen-Bereich. Doppelklicken Sie den Elastic Social-Eintrag. Es öffnet sich der entsprechende Inhalt als Formular.
Falls die Seite keinen Elastic Social-Eintrag hat, gehen Sie zum Lokale Einstellungen-Bereich und fügen Sie die benötigte Struct-Property zum Feld hinzu.
Nun können Sie die Einstellungen ändern.



